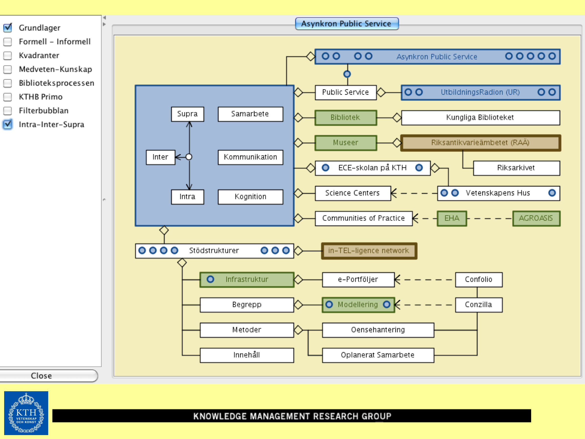
Asynchronous Public Service

This page is a sub-page of the page on Research Areas.

///////

The sub-pages of this page are:

CHARGE (Cultural Heritage Asynchronous Research Grid Environment)
MATCH (MAthematical Transformations for Cultural Heritage)
Framtidens Bibliotek
• Towards Best Practice for Virtual Campuses

///////

APS 1:
APS 1

APS 2:
APS 2

APS 3:
APS 3

APS 4:
APS 4

APS 5:
APS 5

APS 6: Peeking into the Opportunistic Collaboration Agency:
APS 6

APS 7: The Opportunistic Collaboration Agency:
APS 7

APS 8: Peeking into the Learner Cockpit:
APS 8

APS 9: Peeking into the Wheel of Learning:
APS 9

APS 10: Peeking into the Learn-Err Model:
APS 10

APS 11: Peeking into the Theory U:
APS 11

APS 12: Peeking into the Learning Organization:
APS 12

APS 13: Peeking into KIM’s model of single- and double-loop
individual and organizational learning:
APS 13

APS 14:
APS 14

APS 15:
APS 15

APS 16: Peeking into the Stock Market Model:
APS 16

APS 17:
APS 17

APS 18:
APS 18

///////

Leave a Reply

Your email address will not be published. Required fields are marked *