Framtidens Bibliotek

This page is a sub-page of our page on Asynchronous Public Service.

///////

Related KMR-pages:

• ..

///////

Other related sources of information:

///////

Anchors into the text below:

Kunskapsmodellering och kunskapsmångfalder för ett lärande i förvandling

Modelleringsövningar på KTHB i maj 2014:

Grupp A: Bibliotekets allmänna funktioner:
Grupp A - Bibliotekets allmänna funtioner

Grupp B: Bibliotekets färdriktning:
Grupp B - Bibliotekets färdriktning

Grupp C: Förhålla sig till förändringar:
Grupp C - Förhålla sig till förändringar

Grupp D: Allmänna funktioner
+ samverkan fysiskt/digitalt bibliotek:
Grupp D - Allmänna funktioner + samverkan fysiskt:digitalt bibliotek

Grupp E: Lärande-Värdskap-Forskning-Organisation:
Grupp E - Lärande-Värdskap-Forskning-Organisation

Forskarnas Bibliotek:

Forskarnas Bibliotek:
Forskarnas Bibliotek 1

Kopplar till KTH: samarbetsprojekt inom TEL
på olika nivåer:
Forskarnas Bibliotek 2

KTH: samarbetsprojekt inom TEL på olika nivåer:
KTH TEL samarbetsprojekt på olika nivåer 1

Kopplar till ROLE Use Cases:
KTH TEL samarbetsprojekt på olika nivåer 2

ROLE Use Cases:
ROLE UseCases

Kopplar till TELL-ME:
Connecting with TELLME

The TELL-ME cycle between confusion and precision:
The TELLME cycle between confusion and precision

Kopplar till “Hur kan biblioteket stötta?”:
Connectar med "Hur kan biblioteket stötta?"

Hur kan biblioteket stötta?:
Hur kan biblioteket stötta?

Kopplar till “Känn ditt bibliotek”:
Connectar med "Känn ditt bibliotek"

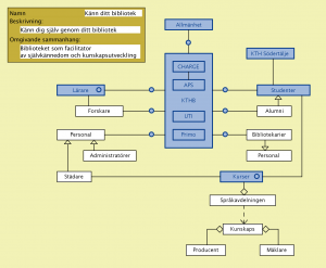
Känn ditt bibliotek:

Känn ditt bibliotek:
Känn ditt bibliotek (meta)

Kopplar till “Forskarnas bibliotek”:
Connectar med "Forskarnas bibliotek"

Kopplar till “Lärarnas bibliotek”:
Connectar med "Lärarnas bibliotek"

Kopplar till “Personalens bibliotek”:
Connectar med "Personalens bibliotek"

Kopplar till “Studenternas bibliotek”:
Connectar med "Studenternas bibliotek"

Kopplar till “Problemtyper för studenter”:
Connectar med "Problemtyper för studenter"

Kopplar till “Alumnis bibliotek”:
Connectar med "Alumnis bibliotek"

Kopplar till “Bibliotekariernas bibliotek”:
Connectar med "Bibliotekariernas bibliotek"

Kopplar till “Allmänhetens bibliotek”:
Connectar med "Allmänhetens bibliotek"

Kopplar till “Möteskommunikation”:
Connectar med "Möteskommunikation"

Kopplar till “Asynkron Public Service”:
Connectar med "Asynkron Public Service"

Kopplar till “KTHB Primo”:
Connectar med "KTHB Primo"

Kopplar till “Rosenbad 5 nov 2013”:
Connectar med "Rosenbad 5 nov 2013"

Kopplar till “Humanity Inc.”:
Connectar med "Humanity Inc."

Kopplar till “Unified Theory of Information (UTI)”:
Connectar med "Unified Theory of Information (UTI)"

Kopplar till “KTH Innovation in Education”:
Connectar med "Innovation in Education"

Innovation in Education:

KTH Innovation in Education:
KTH Innovation in Education

Kopplar till “Digital Academy”:
Connectar till "Digital Academy"

Kopplar till “TEL-Map K-12 Schools”:
Connectar till "K-12 Schools"

Kopplar till “The Learner Cockpit“:
Connectar till "The Learner Cockpit"

Kopplar till “Matematiknätverk”:
Connectar till "Matematiknätverk"

Kopplar till “Virtual Campus”:
Connectar till "Virtual Campus"

Kopplar till “Teacher Education”:
Connectar till "Teacher Education"

Kopplar till “RCN”:
Connectar till "RCN"

Kopplar till “Strategier för Lärande och Hållbar Utveckling”:
Connectar till "Strategier för Lärande och Hållbar Utveckling"

Kopplar till “Kunskapsmappning”:
Connectar till "Kunskapsmappning"

///////

Kunskapsmodellering och kunskapsmångfalder för ett lärande i förvandling
(v2.4) Ambjörn Naeve 2014-06-03

Vi lever i en ny tid där digitala medier tillhandahåller nya verktyg och möjliggör nya samarbetsmetoder som kan förändra vårt sätt att arbeta med information, kunskap och lärande. Detta är ett område som utvecklas mycket snabbt och som i Europa ofta kallas TEL. Den övergripande frågan i detta sammanhang är hur vi kan använda de nya möjligheterna för att öka effektiviteten i vårt livslånga lärande. Vår hypotes är att förutsättningarna för detta kan förbättras genom att vi alla, i egenskap av lärande individer, medverkar i (och tar med-ansvar för) upprättandet och utformandet av våra egna lärprocesser – ofta i form av olika typer av kontrakt med olika utbildningsleverantörer.

Den digitala utvecklingen har skapat ett samhälle där det formella och informella lärandet kan samverka i nya former. Tillgängliga tjänster och öppen information har satt användaren i centrum – inte bara som nyttjare utan också som medskapare av lärresurser. Detta innebär nya utmaningar för utbildningsinstitutioner, minnesinstitutioner och kunskapsförmedlande företag och organisationer inom public service.

Ett sätt att möta dessa utmaningar är att ta fram en ny form av strategisk kunskapsinfrastruktur, vilken stödjer den pågående utvecklingen där information i enskilda databaser länkas samman till en semantisk infrastruktur – och där ”informationen om informationen” (metadata) blir ”utpekningsbar” (dvs unikt identifierbar) från alla olika håll på nätet (genom att den förses med en s.k. URI). Detta gör att kunskaper och erfarenheter som är relaterade till globalt identifierbara ”saker och ting” blir delar av en globalt annoterad databas där beskrivningarna kan uppdateras inkrementellt (”change-by-increment”) genom att lägga till nya ingångar till (och utgångar från) det som fortfarande är aktuellt.

Denna kunskapsinfrastruktur ger förutsättningar för kontextualisering, sökningar, sammanställningar och analyser där meningsskapande helheter kan konstrueras utifrån komplexa och mångfacetterade informationsmängder. Därigenom förstärks spridningen och användningen av öppna kunskapsresurser med hög kvalitet.

Vi kallar denna typ av strukturering av kunskap för kunskapsmodellering, och resultatet av denna verksamhet för kunskapsmångfalder. En kunskapsmångfald kan betraktas som en sorts atlas av begreppsmässiga och sammanlänkade informationslandskap, vilket möjliggör navigation och presentation av sammanhang och innehåll med olika detaljrikedom och upplösning. Detta gör det möjligt att skapa överblick över kunskaper inom olika områden utan att därför behöva ge avkall på deras olika detaljer och djup.

Våra två semantiska kunskapsverktyg är begreppsbrowsern Conzilla som hanterar sammanhang (via s.k. ”sammanhangskartor”) och det elektroniska portföljsystemet Confolio som hanterar innehåll via mappar med (och länkar till) digitala lärresurser av olika slag.

I en värld av livslångt lärande, med ökande kostnader för formell utbildning och ökande variation i studenternas kunskapsbakgrunder blir det allt viktigare att kunna påverka utformningen av sina egna lärandeprocesser efter sina egna personliga förutsättningar och målsättningar. Detta ligger i linje med KTHs vision om det framtida kursutbudet som en sorts ”kunskapens smörgåsbord” i form av en sammanhängande kunskapsmångfald där alla kurser är valfria och där man är tydlig med vilka kunskapsgap som varje kurs syftar till att överbrygga. Sådan information kan med fördel uttryckas genom ”kursgapsmodellering”, dvs genom att beskriva ”före-och-efter-kunskaperna” för varje kurs eller kursavsnitt.

En viktig förbättringsmöjlighet för lärandet är möjligheten till vad vi kallar kunskapsaggregering, dvs möjligheten att fånga upp erfarenheter och aggregera (= lägga till) dem till den ursprungliga lärresursen på ett asynkront sätt. Lektioner kan idag spelas in och efterbehandlas i inlärningsförstärkande syfte. Dessutom kan kommentarer och feedback i form av reflektioner kring materialet spelas in, efterbearbetas och länkas till materialet i sin hittillsvarande form. Denna förbättringsinriktade kunskapsuppbyggnad ökar värdet hos lärresurserna och skapar ökad synlighet för resurser med hög (och empiriskt dokumenterad) verkningsgrad för lärande.

KTH vill vara i framkant i utvecklingen av metodik som möjliggör, underlättar och effektiviserar alla former av lärande. KTH har därför skapat en organisatorisk plattform, ECE skolan, där informationshantering och lärandeforskning arbetar tillsammans. Den kombination av biblioteksbaserad informationskompetens och pedagogiskt baserad lärandekompetens som finns på ECE skolan ger oss unika möjligheter att arbeta med kunskapsmodellering och kunskapsaggregering på ett nätverksmässigt skalbart sätt med mycket stora möjligheter till kvalitetsförbättrning av såväl de akademiska som de omgivande samhälleliga kunskapsdiskurserna.

Genom kunskapskartering kan människor kartlägga sin egen kunskapsnivå för att kunna hitta ”rätt” information i sitt fortsatta lärande, genom kunskapsförhandlingar kan människor tillsammans skapa processer där ny kunskap bildas, och genom s.k. ”flipped classroom” aktiviteter kan klassrumsundervisningen i ungdomsskolan och på universitet förändras så att elever/studenter får information via nätet och den gemensamma undervisningen i stället ägnas åt reflektion eller interaktiv kunskapsmodellering.

ECE skolan utgör en utmärkt arena för att testa och beforska det senaste inom dessa områden. Skolans ansvarsområden inom lärande (lärarutbildning, e-lärande och högskolepedagogik), ett modernt bibliotek med ansvar för informationsförsörjning, publiceringsfrågor och studiemiljö samt skolans uppdrag att stödja och utveckla teknikintresset hos unga (Vetenskapens hus) spänner tillsammans upp en unik miljö för att utveckla, pröva och förbättra kunskapsmodellering i olika blandningar av fysiskt (face-to-face) och digitalt medierad samverkan (”blended collaborative capacities”).

I en tid då den livslånga anställningen har ersatts av det livslånga lärandet för anställningsbarhet blir det allt viktigare att kunna göra strategiska lärandeval. Här kan kunskapsgapsmodellering spela en viktig roll.

Vi har identifierat tre olika huvudtyper av kunskapsgaps-baserat lärande att utgå från i detta sammanhang:

1) Intressedrivet lärande (= framåtriktat kunskapsgap):
Vad kan jag, vad vill jag lära mig och varför vill jag det? => Min livslånga lärandeplan

2) Ångestdrivet lärande (= bakåtriktat kunskapsgap):
Vad kan jag och vad borde jag ha kunnat? => ”Skeletten” i min kunskapsgarderob

3) Anställningsdrivet lärande: (= minimalt kunskapsgap):
Var ligger min ”kortaste” kunskapsutvecklingsväg ”härifrån” (= från min nuvarande kunskapsposition) till någon form av anställningsbarhet och/eller entreprenörskap i det moderna och till stora delar digitaliserade arbetslivet?

För att stödja dessa former av lärande behöver vi utveckla modelleringstjänster som hjälper människor att modellera sina egna kunskapsgap för att därigenom kunna identifiera och utveckla sina mest spännande och/eller fördelaktiga kombinationer av kunskaper och färdigheter.

Dessa modelleringstjänster skulle med fördel kunna kombineras med den maker-kultur som för närvarande växer fram över hela världen och som har mycket intressanta kopplingar till biblioteksrörelsen. Genom att utveckla sådana modelleringstjänster kan biblioteken utvecklas till en sorts intressedrivna samarbetsförmedlingar där nya (sam)arbetsmöjligheter kan skapas dynamiskt (Opportunistic Collaboration Agencies).

Ett antal fysiska miljöer (”stationer”) för kunskapsmodellering planeras för närvarande som en del av ECE-skolans lokalförnyelseprojekt. Ett stöd för att förstärka och ”skala upp” dessa modelleringsmiljöer genom att utveckla och beforska olika former av digitala utvidgningar som t.ex. elektroniskt medierad gruppmodellering för synliggörande av samarbetsmöjligheter och lärresursförbättring genom kunskapsaggregering.

Ett digitalt medierat nätverk av modelleringstationer skulle kunna bli av strategisk betydelse för samhället genom att göra kunskapsmodellering och kunskapsmångfalder till effektiva ”massförståelsevapen” för att vidmakthålla och utveckla vårt moderna kunskapssamhälle på ett långsiktigt hållbart sätt. Detta utgör en av grundpelarna i det vi kallar Asynkron Public Service, vars utveckling utgör det övergripande syftet bakom forskningsprogrammet CHARGE.

PROJEKT SOM VI VILL UTVECKLA GENOM KUNSKAPSMODELLERING

1. Ökad genomströmning genom svårighetskartläggning och didaktiska flaskhalsinterventioner

1.1 Mål: Att hjälpa den individuella studenten att

A. identifiera vad studenten inte kan (av det studenten borde ha kunnat) sedan tidigare (bakåtgapsmodellering) och (både f-2-f och online) föreslå anpassade interaktiva övningar/hjälp.

B. identifiera vad som känns besvärligt/omöjligt under pågående kurs/avslutad icke godkänd kurs och förslå åtgärder för att studenten ska kunna klara kursen/tentan nästa gång.

1.2 Process: Berättelseförstärkning genom interaktivering och kunskapsaggregering

A: Kartläggning

• Vad fattas sedan tidigare? (Det finns diagnostiska test som kan visa på gap bakåt)
• Vilka avsnitt är svårast att klara av (= har mest misslyckanden på tentorna)?
• Hur undervisar vi om dessa svåra avsnitt?
• Vilket material används?
• Hur är begreppen relaterade till varandra?

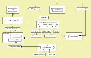
Matteplåster modell i Conzilla:
Matteplåster-conzilla

Mattekurser som processmodeller:

Matematik för Bio och K (Kursmodell 2007):
Gunnar Johnsson och Ambjörn Naeve i Matriks projektet)

Calculus for Bio and K (2007) in Conzilla

B: Didaktiska flaskhalsinterventioner

1. Förbättring av det problematiska materialet genom ”länkning” till alternativa förklaringar i olika nätbaserade lärmiljöer som t.ex. YouTube.

2. Kunskapsaggregering, dvs inspelning, efterhandsbearbetning och inlänkning av instruktiva lärupplevelser, är även här av avgörande betydelse för att kunna förändra och förbättra materialet.

3. Interaktivering av problematiska figurer: Ett omvittnat problematiskt moment vid studiet av matematik är den traditionella (och ibland mycket ”läsar-ovänliga”) relationen mellan figurerna (= de grafiska illustrationerna) och den flödande texten i en typisk kursbok. Den förklarande figuren, som ofta illustrerar någon form av dynamiskt samband eller förlopp, är inte bara fix och statisk utan befinner sig ofta även på fel sida i boken i förhållande till den beskrivande texten, vilket leder till ett ständigt bläddrande fram och tillbaka i boken när man försöker följa textens resonemang kring de olika figurerna.

Genom att tillämpa överlagringsteknik från s.k. augmented reality kan figurerna kopplas till interaktiva program som ”blåser liv” i formlerna och möjliggör erfarenhetsbaserade kognitiva feedbackloopar med stor lärandepotential och insiktskraft. I samarbete med t.ex CL/TL programmen, MatteCoach, ARC och RCN kan biblioteket erbjuda en personaliserad interaktiveringstjänst av problematiska figurer – liksom även av andra problematiska avsnitt – i kurslitteraturen.

2. Det innovativa biblioteket

Bibliotekets omvittnat goda service och kontakt med studenterna kan även utnyttjas för personalisering (= individuell anpassning) av studenternas lärandeprocesser. Här ingår t.ex bakåtgapsmodellering dvs en beskrivning av det som studenten borde ha kunnat men kanske inte ens vågar erkänna att hen inte kan. Här kan biblioteket tillhandahålla kunskapskompisar (”knowledge buddies”) som studenterna vågar anförtro sina kunskapsluckor åt – vilket kanske inte är så enkelt att berätta om för lärarna som ju inte enbart fungerar som coacher utan även som bedömare. Det kan dock i vissa lägen till och med vara så att studenten inte vill berätta ens för en ”knowledge buddy” vad som kan vara bristfälligt.

En digital lösning som dynamiskt plockar fram övningar utifrån den individuella studentens behov vore i sådana fall att föredra. Inom vissa områden finns det sådana system sedan länge men de är ofta dyra och därigenom i praktiken utom räckhåll för de flesta. Här finns behov av en långsiktig utveckling som ECE skolan avser att bidra till inom ramen för nätverket kring asynkron public service (APS).

2.1 Strukturella förutsättningar: Underhåll och uppdatering av semantiska kunskapsverktyg

Vår tekniska infrastruktur för konstruerande av (och navigerande i) kunskapsmångfalder bygger på semantisk webbteknik (SW) och länkbar öppen data (LOD). Våra semantiska kunskapsmodelleringsverktyg Conzilla och Confolio måste(1) ”säkras upp” och (2) vidareutvecklas så att de kan fungera tillsammans i en vanlig webbläsare samt (3) integreras med KTH social, som är KTHs sociala plattform.

2.2 Biblioteket som samarbetsförmedling: Det idéutvecklande biblioteket

Mål: Att skapa ett fysiskt interaktivt bibliotek som en plattform för tekniskt skapande

• Rum där studenten kan förverkliga sina idéer, jfr Skaparbibblan
• Idéverkstad (är det någon annan som tänker som jag? Vi jobbar ihop!) – kan kopplas till ARC.
• Anordna föreläsningar som inspirerar (med Vetenskapens hus).
• Ordna events – vi bygger en dator ihop!
• Ordna utställningar – eller bygg din egen utställning / digitalt eller fysiskt?
• Frågerådgivning och hjälp med att bygga upp fruktbara (= kunskapsgenerande) frågor och sökrutiner.

2.3 Biblioteket som ”ansökningscafe”

Biblioteket som värd för ”Proposal modeling for Horizon 2020” – en ny social umgängesform på KTH där bibliotekets modelleringsstationer kan användas – såväl synkront som asynkront – för att gemensamt modellera fram olika ansökningsförslag. En ”metavariant” av detta är utlysningspåverkansmodellering, (CfP influence mapping) som syftar till att ”påverka fram” utlysningar inom områden där svenska forsknings- och utvecklingskonstellationer är starka. Bibliotekets digitalt förstärkta modelleringsstationer kan här erbjuda en gemensam strategisk modelleringsmiljö för de nationella påverkansplattformar för utlysningar inom H2020 som finansieras av VINNOVA. En ansökan till VINNOVA om strategier för samverkan mellan specialistbibliotekarier och forskare för att få fram starkare ansökningar till H2020 är för närvarande under utarbetande i samverkan mellan ECE skolan på KTH och Bibliotekshögskolan.

2.4 Biblioteket som idéhistorisk resebyrå med semantiska räknestickor

Kunskapsutvecklingsmodellering kan bedrivas som en sorts processmodellering, dvs i form av tidsutvecklingar av parallella idéhistoriska skeenden (= processer) vilka kan navigeras åt olika håll i både rummet och tiden. Biblioteket kan här fungera som både utvecklare och operatör av en sorts idéhistorisk resebyrå, som – i samarbete med andra ABM institutioner –kan tillhandahålla skräddarsydda kunskapsutforskningsresor i den idéhistoriska rum-tiden.

Ett sådant processorienterat beskrivningsnätverk kan lämna viktiga bidrag till den kollektiva förståelsen av vad som pågår i nutiden och hur detta förhåller sig till det som pågick i dåtiden – för att därigenom t.ex. kunna förbättra våra utsikter att hantera framtiden (”looking back to look forward”).

En semantisk räknesticka är en anordning som tillåter navigation av olika idéhistoriska tankeflöden och leta efter relationer mellan de ingående elementen. Gränssnitten till den kunskapsutforskaren kan med fördel konstrueras i form av semantiska räknestickor som tillhandahålles av ”resebyrån” och som tillåter betraktaren att fokusera på olika typer av logiska relationer mellan de betraktade elementen. Till exempel: vilka naturlagar/teorier var motstridiga vid en viss tidpunkt i historien? Vilka är det fortfarande – och varför? Vilka konferenser ledde till krig, och vilka till fred?

Att betrakta en komplex kunskapsdomän genom semantiska räknestickor fungerar som att titta genom en samling kollaborativt konfigurerbara filter. Semantiska räknestickor kan skapa nya och kraftfulla sätt att interagera med komplexa och tidsberoende kunskapsdomäner genom att stödja en fokusering på de relevanta relationerna mellan de relevanta aspekterna.

Den strategiska samverkan med kulturarvsområdet som är nödvändig för att kunna bygga upp ett nätverk av idéhistoriska resebyråer behandlas i nästa avsnitt.

3. Strategisk samverkan inom kulturarvsområdet

3.1 Varför Kulturarv?

Därför att informationen kring kulturarvet erbjuder ett ”spelfält” (= testbed) med rika möjligheter till positiv synergi omkring hanterandet av ana-logiska och evolverande kunskapsdiskurser som är tillräckligt heterogent beskrivna och komplext relaterade för att erbjuda en fruktbar forskningsmiljö för globalt länkbar beskrivningsingformation i form av kunskapsmångfalder.

3.2 Varför KTH?

Därför att KTH ser kulturarvet som en form av ”local practice” i en modell där ”general practice” handlar om en komplettering av det kata-logiska (= top-down) beskrivningsperspektivet med ett ana-logiskt (= bottom-up) beskrivningsperspektiv.

3.3 Varför ECE skolan?

Därför att bibliotekets traditionella roll som importör av bibliometriskt beskriven kunskap behöver kompletteras med en framväxande ny roll som exportör av terminologiskt beskriven och lokalt producerad kunskap av en mer heterogen och distribuerad natur. Detta leder till nya och viktiga forskningsfrågor som t.ex. hur man bäst kan beskriva en forskares bidrag till en begreppsmodell så att det blir synligt för den gemenskap (community) där forskaren är verksam.

3.4 Former för och resultat av denna samverkan

ECE-skolan samarbetar med Digisam och de stora kulturarvsinstitutionerna vad gäller framförallt harmonisering av beskrivningsstrukturer (metadata) för kulturarvsinformation och utveckling av nya metoder och verktyg för samordning av sådana beskrivningar. Samarbetet bygger på en avsiktsförklaring om Nya innovativa former för användning av digitaliserat material i undervisningen som undertecknades i oktober 2012 av de stora svenska kulturarvsaktörerna på KTHs initiativ (se appendix nedan).

Två förstudier kring möjligheterna för en sådan samverkan (NSDL och DISKA) med tonvikt på infrastukturella förutsättningar och nätbaserade samarbetsmetodiker har genomförts under 2013 med finansiering av Riksantikvarieämbetets FoU program (NSDL) och Vinnova (DISKA). En dokumentation av ett par ingående modelleringsworkshops i NSDL med ett antal skolungdomar och lärare (på temat kravaller och konflikter) finns tillgänglig på YouTube.

Inom standardiseringsgruppen CIDOC-CRM samarbetar ECE skolan med de ledande aktörerna för harmonisering av semantisk kulturarvsinformation både på nationell och europeisk nivå. Detta samarbete har bl.a. lett fram till det europeiska projeket CultureBroker som är ett samarbetsprojekt mellan de internationellt ledande aktörerna vad gäller semantisk interoperabilitet mellan olika beskrivningsformer. CultureBroker är ett ”beskrivningsmappningsprojekt” som fokuserar på hur man bäst kan dokumentera ”beskrivningsförhandlingar” mellan informationsexperter på olika kulturaravsinstitutioner.

Sådana förhandlingar handlar om hur man kan beskriva sina samlingar så att beskrivningarna blir samsökbara och kan presenteras på ett sätt så att de kompletterar varandra – samtidigt som beskrivningarna blir möjliga att underhålla och uppdatera på ett nätverksmässigt skalbart sätt. Här samarbetar ECE skolan bl.a. med British Museum, som är världsledande inom semantisk beskrivningsteknik på kulturarvsområdet.

I detta sammanhang arbetar ECE och CSC-skolorna för närvarande tillsammans med Riksarkivet och Digisam för att bygga upp en ansökan till Riksbankens Jubileumsfond (Jan 2015) omkring harmonisering mellan infrastrukturerna för kulturarvsinformation och EUDAT – den europeiska infrastruktur för forskningsinformation som är under uppbyggnad, och där CSC-skolan på KTH är en framstående samarbetspartner. Ansökan kommer att fokusera på hur man kan undvika att det väser fram strukturella klyftor mellan dessa båda strategiskt viktiga informationsnätverk, vilket radikalt skulle minska möjligheterna till framtida samverkan. Vi har anledning att anta att RJ kommer att välkomna en sådan ansökan.

////////

Vi ansöker därför om 20 miljoner kronor…..som ska användas enligt följande:
////////////// GAMMAL TEXT NEDAN (delar av den är fortfarande aktuell)

Vad är kunskapsmodellering?

Kunskapsmodellering består av två olika delar som vi kallar kunskapsmappning och kunskapskartografi. Med kunskapsmappning menar vi de aktiviteter som ingår i att konstruera (eller hjälpa någon annan att konstruera) en kunskapskarta. Med kunskapskartografi menar vi studiet av olika typer av kunskapskartor, dvs olika sätt att representera och beskriva “kunskapandets” olika processer och strukturer.

Kunskapmodellering är en form av kommunikativ modellering (Naeve, 2011) och är som sådan underkastad Karin Boyes princip, vilken i detta sammanhang kan tolkas som att det inte är ”kunskapsprodukten” (dvs modellen) utan själva ”kunskapsprocessen” som är huvudsaken. En bra kunskapsmodell blir så småningom till ett intellektuellt bollplank och en “tanke- och samtalspartner” som kan hjälpa en att lyfta sig i (det intellektuella) håret – speciellt när modellen ventileras och diskuteras tillsammans med andra.

Förbättringsinriktad kunskapsmodellering

Det övergripande begreppet förbättringsinriktad kunskapsmodellering innefattar följaktligen både förbättrandet av de individuella kunskapsmodellerna/kartorna samt förbättrandet av de olika strukturer/metodiker som används för att beskriva/representera dessa . En viktig del av kunskapsmodelleringsprocessen är att lära från alla erfarenheter och bygga in detta lärande så långt som möjligt i själva förbättringsprocessen. Detta kallar vi förbättringsinriktning (“better practice”) och här samarbetar ECE skolan med MID/CSC som är experter på att fånga upp och validera sådan förbättringsinriktad feedback.

Den ansökan till VR med titeln kunskapsmodellering och validering för ett bättre lärande som lämnades in i slutet av mars 2014 utgör en tydlig manifestation av detta samarbete och innefattar forskare från både ECE och CSC skolorna. En viktig del av detta förbättringsarbete ligger i att spela in och dokumentera olika delar av själva kunskapsuppbyggnadsprocessen – som t.ex. olika modelleringsföreläsningar och modelleringsövningar – för att sedan kunna förstärka berättelserna genom digital efterarbetning av olika slag. Här har vi tillgång till internationell spetskompetens i form av KTHs medieproduktionsgrupp.

Kunskapsmodellering baserar sig teoretiskt på begreppet kunskapsmångfald och datalogiskt på teknik för s.k. semantisk webb och länkbar öppen data (LOD). En kunskapsmångfald kan betraktas som en sorts atlas av begreppsmässiga och sammanlänkade informationslandskap, vilket möjliggör navigation och presentation av begreppsmässiga sammanhang och innehåll med olika detaljrikedom och upplösning. Detta gör det möjligt att skapa överblick över kunskaper inom olika områden utan att därför behöva ge avkall på deras olika detaljer och djup.

Våra två semantiska kunskapsverktyg – som vi kallar våra massförståelsevapen – är begreppsbrowsern Conzilla och det elektroniska portföljsystemet Confolio. Conzilla hanterar sammanhang (via sammanhangskartor) och Confolio hanterar innehåll via mappar med lärresurser (och länkar till sådana) som finns tillgängliga online.

Att maximera positiva synergieffekter mellan det formella och det informella lärandet

En strategisk utmaning för att förbättra kvaliteten på våra livslånga lärandeprocesser är att överbrygga klyftorna och maximera den positiva synergien mellan de nya och självorganiserade (för att inte säga “kaotiska”) former av lärande som växer fram i snabb takt på nätet och de traditionella ”kursifierade” och “föreläsifierade” former av ut-lärande som pågår inom de traditionella ut-bildningsinstitutionerna.

Låt oss tänka oss en “fyrfältare” som är uppdelad längs följande två dimensioner: 1) formellt kontra informellt lärande och 2) framåtriktade kontra bakåtriktade kompetensgap. Detta ger oss fyra olika kvadranter, där kunskapsmodellering kan bedrivas med olika inriktning och fokus: Framåtriktat Formellt Lärande (FFL), Bakåtriktat Formellt Lärande (BFL), Framåtriktat Informellt Lärande (FIL) samt Bakåtriktat Informellt Lärande (BIL).

Kunskapsmodellering från ett folkbildningsperspektiv – en ny typ av biblioteksutbildning

Framåtriktat Informellt Lärande (FIL) är grunden för all folkbildningsverksamhet, och här kan kunskapsmodelleringen lämna ett viktigt bidrag. Att t.ex. få hjälp med att kartlägga sina kunskapsgap inom olika (självvalda eller strategiskt utpekade) kunskapsområden innebär ett första steg mot att ta kontroll över sin egen lärprocess – att bli ’sedd’ som en lärande individ. En ny typ av utbildning för bibliotekarier med arbetsnamnet kunskapsmodellering från ett folkbildningsperspektiv diskuteras för närvarande i samarbete mellan KTH och Bibliotekshögskolan (HiB) inom ramen för ett forskningsprogram som vi kallar CHARGE och som beskrivs närmare nedan.

Kunskapsmodellering för ökad genomströmning, bättre förberedelser och bättre eftervård av de förvärvade kunskaperna

FFL: Här kan kunskapsmodellering hjälpa till att kartlägga existerande flaskhalsar för genomströmning i form av svåra (= svårtenterade) kursavsnitt genom att tillämpa kursmodulsmappning (Naeve, 2008, 2011) för att lokalisera dessa. Det handlar om att beskriva vilka didaktiska mål som kursmodulen (= kursavsnittet) har, vilka didaktiska metoder som används för att uppnå dessa mål, vilka verktyg som används för att stödja dessa metoder samt hur modulens målsättningar har uppfyllts i praktiken (dvs hur det har gått på tentorna). Denna information finns redan implicit i studierapporteringssystemet, men den är inte representerad i en överblickbar och handlingsinriktad form.

BFL: Här görs redan idag stora insatser i form av framförallt intro-kurser i matematik. Dessa skulle dock kunna personaliseras bättre genom riktade modelleringsinsatser för att specialträna de avsnitt som en borde ha kunnat. Studenterna kan få hjälp med att kartlägga sina bakåtriktade kompetensgap i matematik samt att välja ut olika träningsverktyg (läs “appar”) som ger dem möjligheter att träna och förstärka det som de borde ha kunnat – och som läraren oftast räknar med att de faktiskt också kan, om de inte indikerar motsatsen, vilket oftast upplevs som mycket pinsamt, speciellt i närvaro av andra studenter. Om de underliggande matematikneuroserna på detta sätt kunde dämpas så skulle mycket vara vunnet.

Formella studier blir allt dyrare vilket ökar kraven från såväl studenter som utbildningsinstitutioner på att klara av studierna så snabbt så möjligt. Därför blir det allt viktigare för studenterna att förbereda sig effektivt, dvs att studera rätt saker, så att de formella studierna kan bli efficienta, dvs klaras av på kortast möjliga tid. Alla tecken pekar på att sådana förberedelser till en ökande del kommer att ske via informella studier. Informellt lärande (som en del av det livslånga lärandet) utgör en allt större del av vår vardag – inte minst via de online-aktiviteter som allt fler av oss är inblandade i.

FIL aktiviteter kan fungera som effektiva förberedelser för kommande FFL aktiviteter som därigenom kan genomföras på ett mera efficient sätt (läs ”på kortare studietid”). Informellt utbildade (≈ ”självlärda”) studenter kommer att kunna beställa en kompetensmappning från KTH och utifrån denna utplacering i ”KTHs kunskapslandskap” sedan komma överens med KTH om någon form av ”lärandegeodet” till en KTH examen, dvs någon form av ”kortaste väg” från studentens nuvarande (KTH-bedömda) kunskapsposition och fram till en examen från KTH. FIL kan även kopplas till post-FFL aktiviteter och eftervård av de förvärvade kunskaperna i form av t.ex. outro-kurser som ger begreppsöverblick och som i sin tur kan kopplas till alumni-tjänster som t.ex. kunskapsprenumeration på information om framsteg och förbättringar (t.ex. nya algoritmer) inom specifika intresseområden.

////// ENGLISH TRANSLATION:

What is knowledge modeling ?

Knowledge Modeling consists of two different parts, which we call knowledge mapping and knowledge cartography. With knowledge mapping, we mean the activities included in constructing (or helping someone else to construct) a knowledge map. With knowledge cartography we mean the study and development of various kinds of knowledge maps that make use of different ways of representing and describing the knowledging (= kunskapandets) processes and structures. Knowledge modeling is a form of communicative modeling (Naeve, 2011) and as such is subject to Karin Boye’s principle, which in this context can be interpreted as stating that “it is not the ‘knowledge product’ (i.e., the model), but the actual ‘knowledge process’ (i.e., the modeling) which is the main thing”. A good knowledge model will eventually become a sounding board and a “thought and dialogue partner” that can help one to improve ones understanding – especially when the model is ventilated and discussed with others.

Improvement-oriented knowledge modeling

The overall concept of improvement-oriented knowledge modeling thus includes both the enhancement of the individual knowledge models / maps, and improvement of the various structures / methodologies that are used to describe / represent them. An important part of the knowledge modeling process is to learn from every experience and include this learning in the improvement process (so called double-loop learning). We call this improvement focus “better practice”. Here the ECE school collaborates with the MID (Media and Interaction Design) department at the CSC school whose members are experts in capturing and validating such an improvement-oriented feedback through various forms of participatory and user-centered design methodologies.

The proposal to VR titled “Knowledge modeling and validation for better learning” presented at the end of March 2014 provided a clear manifestation of this cooperation, and included scientists from both the ECE and the CSC schools. An important part of better practice is to record and document the various parts of the knowledge-building process – such as different modeling lectures and modeling exercises – in order to be able to amplify the stories through digital post processing of various types. Here we have access to international expertise in the form of the KTH media production group.

Theoretically, knowledge modeling is based on the concept of a knowledge manifold and technically it is based on technology for so-called Semantic Web and Linkable Open Data (LOD).

A knowledge manifold can be considered as a sort of atlas of conceptual and interconnected information landscapes that support navigation and presentation of contextualized conceptual content at various levels of detail and resolution. This makes it possible to obtain an overview of a specific knowledge domain without having to sacrifice its various details and depth. Our two semantic online knowledge mapping tools – which we call our weapons of mass construction (massförståelsevapen) – are the concept browser Conzilla and the electronic portfolio system Confolio, which have been developed by the KMR group since the end of the last millenium. Conzilla manages interconnected contexts and contextualized content (through context-maps) and Confolio manages actual content (through folders with learning resources as well as links to such resources published by others.

Maximizing the positive synergy between the formal and informal learning processes

A strategic challenge when trying to improve the quality of our life-long learning processes is to bridge the gaps and maximize the positive synergies between the new and rapidly emerging self-organized (not to say “chaotic”) forms of learning, and the traditional ‘coursified’ and ‘lecturified’ forms of learning going on within the traditional educational institutions.

Let us consider a ‘four-fielder’ which is divided along the following two dimensions: 1) formal versus informal learning and 2) forward versus backward competence gaps. This gives us four different quadrants, in which knowledge modeling can be conducted with different direction and focus: Forward-directed Formal Learning (FFL), Backward-directed Formal Learning (BFL), Forward-directed Informal Learning (FIL) and Backward-directed informal learning (BIL).

Knowledge Modeling from a life-long learning perspective – a new type of library education

Forward- and Backward-oriented Informal Learning (FIL and BIL) constitute the basis for all forms of adult learning, and knowledge modeling can provide important contributions here. For example, learners can get help in identifying their knowledge and skills gaps within various (self-selected or strategically suggested) areas of knowledge. Knowledge modeling (and knowledge gap modeling) can support the initial steps towards taking control of your own learning process – and make you ‘visible’ as a learning individual.

A new type of training for librarians – with the working title “knowledge modeling from a life-long learning perspective” – is presently being discussed in collaboration between the KTH library (KTHB) and the Swedish School of Library and Information Science (SSLIS) at the Borås University College (HiB) within the framework of a research manifesto that we call CHARGE (described further below).

Knowledge Modeling for increased throughput, better preparation and better aftercare of the acquired knowledge

FFL: Here, knowledge modeling can to help identify existing bottlenecks for the flow in the form of difficult (= hard to pass) modules of the course by applying course module mapping (Naeve, 2008, 2011) to locate these. This involves describing the didactic objectives of a course module, what didactic methods that are used to achieve these objectives, the tools used to support these methods, and how the module’s objectives have been met in practice (that is how the students have managed it on their exams). This information is already implicit in the study reporting, but it is not represented in a transparent and action-oriented form.

BFL: In this area there is already a significant effort in the form of the intro courses in mathematics. However, these intro courses could be better personalized through targeted modeling efforts targeted towards filling the backward knowledge gaps by addressing the corresponding difficulties as they should have been addressed earlier. Students can get help in identifying their backward competence gaps in mathematics and selecting different training tool (see “apps”) that give them opportunities to practice and reinforce what they should have learned at earlier stages. Teachers normally assume that their students do not possess such “skeletons in their closets” if they do not indicate the opposite, which is often perceived as very embarrassing, especially in the presence of other students. If backwards-oriented knowledge gap modeling could help reduce the underlying “mathematics neurosis” so much would be gained.

Formal studies are becoming more expensive, which increases the pressure on students – as well as on educational institutions – to complete their studies as quickly as possible. Therefore it is increasingly important for students to prepare effectively, i.e., to study the right things, so that the formal studies can be efficient, i.e., completed in the shortest possible time. All signs indicate that for an increasing proportion of students, such formal study preparations will be carried out through informal studies. Informal learning (as part of life-long learning) constitutes an increasing part of our everyday lives – not least through the online activities that more and more of us are involved with.

FIL activities can serve as effective preparation for the upcoming FFL activities thus can be implemented in a more efficient manner (read “in less study time”). Informal education (≈ “self-taught”) students will be able to obtain a competency-gap mapping from KTH and based on their positions in “the KTH knowledge landscape” they will be able to negiotiate with KTH to come up with some kind of learning geodesics (shortest learning path) from where they presently are judged to be positioned to an exam from KTH.

FIL may also be linked to post-FFL activities and maintenance care of the acquired knowledge in the form of e.g., outro-courses that provide overview and conceptual connections to other knowledge domains. Such activities can in turn can be linked to alumni services such as knowledge subscription to information about progress and improvements (such as e.g., new algorithms) in specific areas of interest.

///////

Leave a Reply

Your email address will not be published. Required fields are marked *